跳转至

Intro

本章是我参考官方文档学习 RocksDB 的笔记。

RocksDB

RocksDB 是一个具有键 KV 接口的存储引擎,其中键和值是任意字节流。它是一个 C++ 库。它是由 Facebook 基于 LevelDB 开发的,并为 LevelDB API提供向后兼容的支持。

RocksDB 支持各种存储硬件,最初的重点是 SSD。它使用 Log-Structured Merge(LSM)Tree 做为基本的数据存储结构,完全用C++编写,并有一个名为 RocksJava 的 Java 包装器。

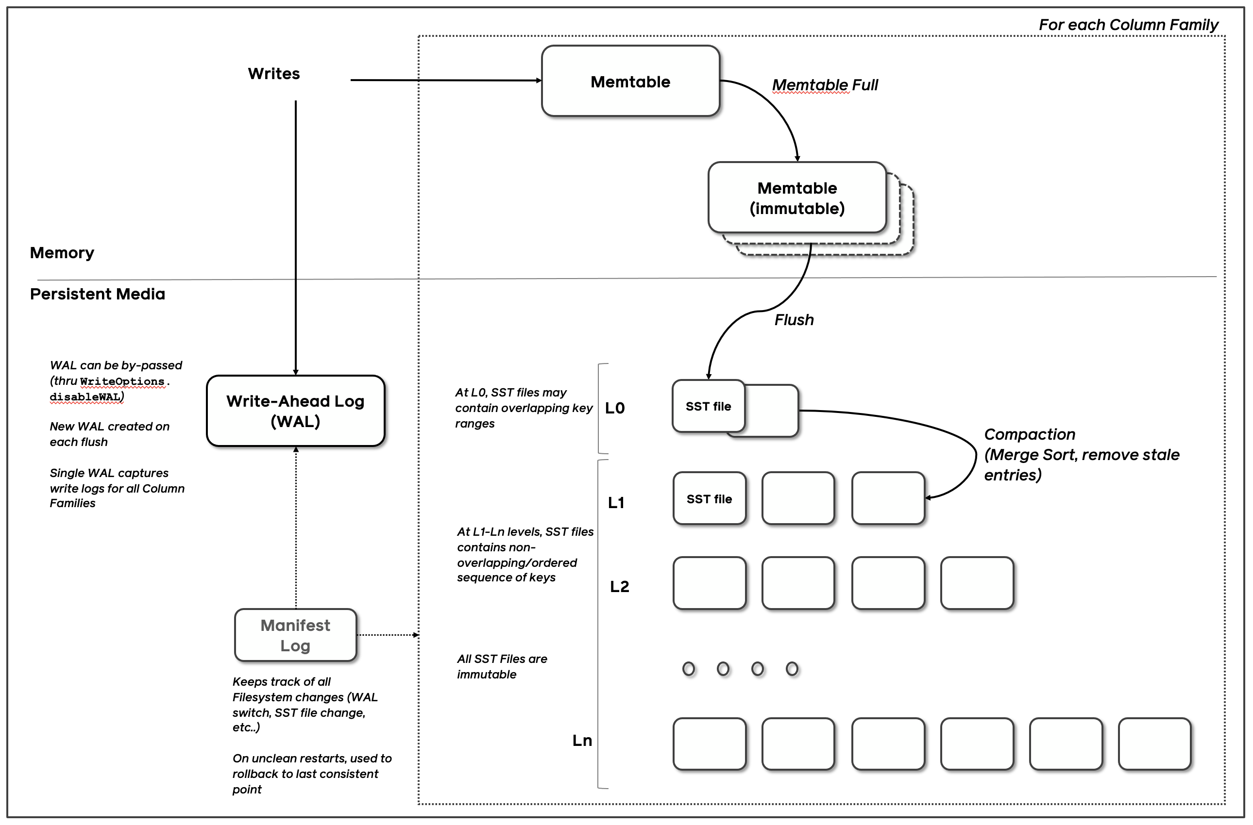
High Level Architecture

Image title

Basic operations

rocksdb 库提供了持久化的 kv 存储,Keys 和 Values 可以是任意的字节数组。key value 是根据用户定义的比较方式排序的。

Opening A Database

每个 rocksdb database 都有一个名字,并且对应一个文件系统中的目录,database 的所有内容都存储在目录中。下面的例子展示如何打开一个 database:

  #include <cassert>
  #include "rocksdb/db.h"

  rocksdb::DB* db;
  rocksdb::Options options;
  options.create_if_missing = true;
  rocksdb::Status status = rocksdb::DB::Open(options, "/tmp/testdb", &db);
  assert(status.ok());
  ...

如果你想在 database 存在是报错,在 rocksdb::DB::Open 调用中添加如下选项:

  options.error_if_exists = true;

如果你正在移植 rockdb 来替换 leveldb,你可以使用 rocksdb::LevelDBOptionsleveldb::Options 转换到 rocksdb::Options

  #include "rocksdb/utilities/leveldb_options.h"

  rocksdb::LevelDBOptions leveldb_options;
  leveldb_options.option1 = value1;
  leveldb_options.option2 = value2;
  ...
  rocksdb::Options options = rocksdb::ConvertOptions(leveldb_options);

RocksDB Options

除了上文中出现的设置 Options 的方式,你也可以使用 map 或是 string 的形式设置选项:

Options map:

  std::unordered_map<std::string, std::string> cf_options_map = {
      {"write_buffer_size", "1"},
      {"max_write_buffer_number", "2"},
      {"compression", "kSnappyCompression"},
      {"compression_per_level",
       "kNoCompression:"
       "kSnappyCompression:"
       "kZlibCompression:"
       "kBZip2Compression:"
       "kLZ4Compression:"
       "kLZ4HCCompression:"
       "kXpressCompression:"
       "kZSTD:"
       "kZSTDNotFinalCompression"},
      {"bottommost_compression", "kLZ4Compression"},
      {"compression_opts", "4:5:6:7"},
      {"num_levels", "8"},
      {"level0_file_num_compaction_trigger", "8"},
      {"target_file_size_multiplier", "13"},
      {"max_bytes_for_level_base", "14"},
      {"level_compaction_dynamic_level_bytes", "true"},
      {"max_bytes_for_level_multiplier", "15.0"},
      {"max_bytes_for_level_multiplier_additional", "16:17:18"},
  };

Option String:

table_factory=PlainTable;prefix_extractor=rocksdb.CappedPrefix.13;comparator=leveldb.BytewiseComparator;compression_per_level=kBZip2Compression:kBZip2Compression:kBZip2Compression:kNoCompression:kZlibCompression:kBZip2Compression:kSnappyCompression;max_bytes_for_level_base=986;bloom_locality=8016;target_file_size_base=4294976376;memtable_huge_page_size=2557;max_successive_merges=5497;max_sequential_skip_in_iterations=4294971408;arena_block_size=1893;target_file_size_multiplier=35;min_write_buffer_number_to_merge=9;max_write_buffer_number=84;write_buffer_size=1653;max_compaction_bytes=64;max_bytes_for_level_multiplier=60;memtable_factory=SkipListFactory;compression=kNoCompression;bottommost_compression=kDisableCompressionOption;min_partial_merge_operands=7576;level0_stop_writes_trigger=33;num_levels=99;level0_slowdown_writes_trigger=22;level0_file_num_compaction_trigger=14;compaction_filter=urxcqstuwnCompactionFilter;soft_rate_limit=530.615385;soft_pending_compaction_bytes_limit=0;max_write_buffer_number_to_maintain=84;verify_checksums_in_compaction=false;merge_operator=aabcxehazrMergeOperator;memtable_prefix_bloom_size_ratio=0.4642;memtable_insert_with_hint_prefix_extractor=rocksdb.CappedPrefix.13;paranoid_file_checks=true;force_consistency_checks=true;inplace_update_num_locks=7429;optimize_filters_for_hits=false;level_compaction_dynamic_level_bytes=false;inplace_update_support=false;compaction_style=kCompactionStyleFIFO;purge_redundant_kvs_while_flush=true;hard_pending_compaction_bytes_limit=0;disable_auto_compactions=false;report_bg_io_stats=true;compaction_filter_factory=mpudlojcujCompactionFilterFactory;

每个选项的格式为 <option_name>:<option_value>;; 分隔不同选项。

Status

大部分 rocksdb 的函数都会返回一个 rocksdb::Status 类型的数据,来返回执行状态以及错误信息。

   rocksdb::Status s = ...;
   if (!s.ok()) cerr << s.ToString() << endl;

Closing A Database

Reads

Write

Atomic Updates

可以通过 WriteBatch 进行多条修改的原子更新。

#include "rocksdb/write_batch.h"
...
    std::string value;
    rocksdb::Status s = db->Get(rocksdb::ReadOptions(), key1, &value);
    if (s.ok()) {
        rocksdb::WriteBatch batch;
        batch.Delete(key1);
        batch.Put(key2, value);
        s = db->Write(rocksdb::WriteOptions(), &batch);
    }

Synchronous Writes

默认情况下在 rocksdb 中写是异步的:在将写请求交给 OS 后,就会返回。从内核缓存到持久化存储是异步发生的。可以设置 sync 标志保证同步写入(在 Posix 系统中使用 fsync(...) or fdatasync(...) or msync(..., MS_SYNC) 实现)。

  rocksdb::WriteOptions write_options;
  write_options.sync = true;
  db->Put(write_options, ...);

Non-sync Writes

非同步写只会将 WAL 缓存在内核缓存中,如果 Options.manual_wal_flush=false 则 WAL 会缓冲在 Rocksdb 内的缓存中。这比同步写要快的多。坏处就是,当机器发生崩溃时,可能导致最新的几次更新丢失,但是注意,仅仅是 rocksdb 进程崩溃不会导致丢失,因为数据以及缓存到 OS 中了。

大部分情况非同步写入通常可以安全使用。例如,当将大量数据加载到数据库中时,你可以在崩溃后重新启动批量加载来处理丢失的更新。或者用单独的线程调用 DB::SyncWAL()

rocksdb 运行对于特定的写操作禁用 WAL,通过 write_options.disableWAL 控制。

RocksDB 默认使用 fdatasync() 同步文件,在某些情况下可能比 fsync() 更快。如果你想使用 fsync(),你可以将 Options::use_fsync 设置为 true。在像 ext3 这样的文件系统上,您应该将其设置为 true ,因为重新启动后可能会丢失文件。

Concurrency

一个 database 同一时刻只能被一个进程使用。对于单个进程,同一个 rocksdb::DB 对象可以安全被多个线程访问。不同线程可以在没有额外的同步机制下读写同一个 database(rocksdb 内部已经实现了必要的同步机制)。但是其他对象(像 Iterator and WriteBatch)可能需要额外的同步机制。如果两个线程共享这样一个对象,它们必须使用自己的锁定协议来保护对它的访问。更多详细信息请参见公共头文件。

Merge operators

原子的 Read-Modify-Write 操作,在 rocksdb 中被称作 Merge operators。

Iteration

使用迭代器可以遍历 database 中的所有 kv 对:

  rocksdb::Iterator* it = db->NewIterator(rocksdb::ReadOptions());
  for (it->SeekToFirst(); it->Valid(); it->Next()) {
    cout << it->key().ToString() << ": " << it->value().ToString() << endl;
  }
  assert(it->status().ok()); // Check for any errors found during the scan
  delete it;

也可以倒序遍历数组,但会可能会比顺序遍历满;

  for (it->SeekToLast(); it->Valid(); it->Prev()) {
    ...
  }
  assert(it->status().ok()); // Check for any errors found during the scan

Snapshots

快照是当前 key-value 存储状态的只读视图,我们可以使用 ReadOptions::snapshot 选项指定一个特定的版本,当 ReadOptions::snapshot 是 NULL 的时候,会默认读取当前状态的存储快照。

可以使用 DB::GetSnapshot() 方法获取一个数据库快照:

  rocksdb::ReadOptions options;
  options.snapshot = db->GetSnapshot();
  ... apply some updates to db ...
  rocksdb::Iterator* iter = db->NewIterator(options);
  ... read using iter to view the state when the snapshot was created ...
  delete iter;
  db->ReleaseSnapshot(options.snapshot);

当快照不需要时,应该用 DB::ReleaseSnapshot 接口将其释放。

Slice

可以理解为 rocksdb 实现的 std::string_view,用法也类似,就不翻译力QAQ。

Transactions

rocksdb 也支持多事务运行,需要使用 TransactionDB 命名空间下的接口。

Comparators

rocksdb 默认的排序方式是按字节字典序,你可以应用自定义的比较器,你需要定义一个继承 rocksdb::Comparator 的类,用法如下:

class TwoPartComparator : public rocksdb::Comparator {
  public:
  // Three-way comparison function:
  // if a < b: negative result
  // if a > b: positive result
  // else: zero result
  int Compare(const rocksdb::Slice& a, const rocksdb::Slice& b) const {
    int a1, a2, b1, b2;
    ParseKey(a, &a1, &a2);
    ParseKey(b, &b1, &b2);
    if (a1 < b1) return -1;
    if (a1 > b1) return +1;
    if (a2 < b2) return -1;
    if (a2 > b2) return +1;
    return 0;
  }

  // Ignore the following methods for now:
  const char* Name() const { return "TwoPartComparator"; }
  void FindShortestSeparator(std::string*, const rocksdb::Slice&) const { }
  void FindShortSuccessor(std::string*) const { }
};

int main() {
  TwoPartComparator cmp;
  rocksdb::DB* db;
  rocksdb::Options options;
  options.create_if_missing = true;
  options.comparator = &cmp;
  rocksdb::Status status = rocksdb::DB::Open(options, "/tmp/testdb", &db);
  ...
}

Column Families

列族就是对整个 database 的逻辑分区,用户可以跨多个列族提供多个键的原子写入,并从中读取一致的视图。

Bulk Load

你可以直接创建 sst 文件,并且通过 IngestExternalFile 接口直接将 sst 文件导入到数据库中。

详细参考 Creating and Ingesting SST files

Backup and Checkpoint

rocksdb 允许用户周期性的备份数据到远程文件系统中(例如:HDFS、S3)并从他们中恢复数据。

Checkpoints 提供了在单独目录中对正在运行的RocksDB数据库进行快照的能力。如果可能的话,文件是硬链接的,而不是复制的,因此这是一个相对轻量级的操作。

I/O

默认情况下,RocksDB 的 I/O 会通过操作系统的页面缓存。可以设置 Rate Limiter 来限制 rocksdb 写速度,避免读取操作的延迟急剧上升。

用户也可以使用 Direct I/O 逃过 os 缓存。

Backwards compatibility

比较器的 Name 方法的结构会在创建时附加到数据库中,每次数据库打开时都会检查,所以如果修改了它,rocksdb::DB::Open 调用就会失败。因此只有在新的 key 格式或比较函数与已存在的数据库不兼容且,将当前数据库的数据都删除是没问题的,才可以修改比较器的名字。

MemTable and Table factories

Block size

rocksdb 将相邻的 key 分组到同一个 block 中,block 是与持久存储之间的传输单位。默认的一个块大约是 4096 个未压缩字节。如果会大规模扫描 database 中数据的应用应该增大 block 的大小。如果只是做很多随机的小数据的读取减小 block 的大小会更好。block 的大小最后不要小于 1KB 或大于几 MB。要注意的是压缩对于较大的块更有效。

可以使用 Options::block_size 来修改块的大小。

Compression

每个块在写入持久存储之前都会被单独压缩。默认情况下,压缩是打开的,因为默认的压缩方法非常快,并且对于不可压缩的数据会自动禁用。在极少数情况下,应用程序可能希望完全禁用压缩,但只有在基准测试显示性能有所提高时才应这样做:

  rocksdb::Options options;
  options.compression = rocksdb::kNoCompression;
  ... rocksdb::DB::Open(options, name, ...) ....

Cache

数据库的内容存储在文件系统中的一组文件中,每个文件存储一系列压缩块。如果 options.block_cache 为非 NULL,则用于缓存经常使用的未压缩块内容。我们使用操作系统文件缓存来缓存压缩的原始数据。因此,文件缓存充当压缩数据的缓存。

  #include "rocksdb/cache.h"
  rocksdb::BlockBasedTableOptions table_options;
  table_options.block_cache = rocksdb::NewLRUCache(100 * 1048576); // 100MB uncompressed cache

  rocksdb::Options options;
  options.table_factory.reset(rocksdb::NewBlockBasedTableFactory(table_options));
  rocksdb::DB* db;
  rocksdb::DB::Open(options, name, &db);
  ... use the db ...
  delete db

执行批量读取时,应用程序可能希望禁用缓存,以便批量读取处理的数据最终不会替换大部分缓存内容。可以使用每迭代器选项来实现这一点:

  rocksdb::ReadOptions options;
  options.fill_cache = false;
  rocksdb::Iterator* it = db->NewIterator(options);
  for (it->SeekToFirst(); it->Valid(); it->Next()) {
    ...
  }

Key Layout

请注意,磁盘传输和缓存的单位是块。相邻的键(根据数据库排序顺序)通常会放置在同一块中。因此,应用程序可以通过将一起访问的密钥彼此靠近放置,并将不常用的密钥放置在密钥空间的单独区域来提高其性能。